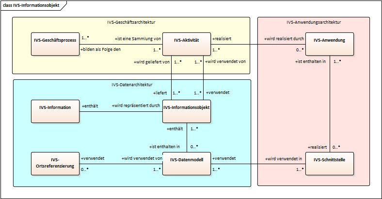
Building Blocks:
Informationsarchitektur
Datenarchitektur …
- beschreibt die Informationen, die in IVS-Geschäftsprozessen verwendet und generiert werden
- enthält die RAIM-Architekturbausteine IVS-Informationsobjekt, IVS-Datenmodell und IVS-Ortsreferenzierung
IVS-Informationsobjekt …
- ist ein RAIM-Architekturbaustein, der die semantische Bedeutung inhaltlich zusammengehöriger Informationen beschreibt.
- wird als Input bzw. Output in IVS-Geschäftsprozessen verwendet.
werden in IVS-Datenmodellen beschrieben und verwendet.
IVS-Datenmodell …
- ist ein RAIM-Architekturbaustein, der IVS-Informationsobjekte enthält und IVS-Referenzierungen zur Beschreibung von Orten verwendet.
- wird in einer IVS-Domäne entwickelt und ist historisch gewachsen.
wird in IVS-Schnittstellen verwendet.
IVS-Ortsreferenzierung …
- ist ein RAIM-Architekturbaustein, der verwendet wird, um geographische Orte zu beschreiben.
- wird in verschiedenen (nicht nur IVS-) Domänen entwickelt und ist historisch gewachsen.
- wird in Datenmodellen verwendet, um den Ort, an dem oder für den eine Information gilt, zu beschreiben.
- kann teilweise und oft nur verlustbehaftet in andere Ortsreferenzierungen umgerechnet werden.
Anwendungsarchitektur …
- beschreibt IVS-Anwendungen, die benötigt werden, um intelligente Mobilitätsdienste zu realisieren.
- beschreibt IVS-Schnittstellen, die von IVS-Anwendungen verwendet werden, um Informationen auszutauschen.
IVS-Anwendung …
- ist ein RAIM-Architekturbaustein und besteht aus einem Computerprogramm oder einem System von Computerprogrammen, mit dem nützliche Funktionen automatisiert oder computergestützt realisiert werden.
- kann in einer serviceorientierten Architektur realisiert sein.
- benutzt IVS-Schnittstellen zur Kommunikation mit anderen IVS-Anwendungen.
realisiert technische Aktivitäten in einem IVS-Geschäftsprozess.
- unterstützt menschliche Aktivitäten in einem IVS-Geschäftsprozess.
IVS-Schnittstelle …
- ist ein RAIM-Architekturbaustein, dient zum Austausch von Informationen zwischen Systemen.
- entspricht einer Schnittstellenspezifikation, die aus der Festlegung eines Protokolls und eines Datenmodells besteht.
- wird von IVS-Anwendungen verwendet und durch diese realisiert.
Hinweispflicht zu Cookies
Webseitenbetreiber müssen, um Ihre Webseiten DSGVO konform zu publizieren, ihre Besucher auf die Verwendung von Cookies hinweisen und darüber informieren, dass bei weiterem Besuch der Webseite von der Einwilligung des Nutzers
in die Verwendung von Cookies ausgegangen wird.
Der eingeblendete Hinweis Banner dient dieser Informationspflicht.
Sie können das Setzen von Cookies in Ihren Browser Einstellungen allgemein oder für bestimmte Webseiten verhindern.
Eine Anleitung zum Blockieren von Cookies finden Sie
WordPress Plugin Entwicklung von
Wir verwenden Cookies um die Nutzerfreundlichkeit der Webseite zu verbessen. Durch Ihren Besuch stimmen Sie dem zu.